通过CF部署网页教程
亲爱的读者,你是不是想搭建自己的网站,却又买不起服务器和域名,即使买了也不知道怎么上传自己的网页文件,那么本篇文章,我来教你怎么使用CF部署自己的网站。
首先,这里的CF指的不是穿越火线@_@,而是一个全球最大的服务商——Cloudflare,本文我们使用其Pages功能,完成网站的部署。
需要提前告知的是,使用CF部署的网站域名为三级域名(格式为*.pages.dev),若你接受不了,那么本篇教程不适合你。
另外,部署仅适用于静态网站(对于简单网站如简单官网完全可以),对于动态内容,尽管使用Workers可能能实现部分动态规则,但若需要全动态或复杂动态,仍需要自己的服务器。
注:在中国的某些地区,访问CF可能受限,需要科学上网。
1.1 注册并登录CF账号
- 访问CF官网
https://dash.cloudflare.com 点击注册账号

按照要求填写邮箱等信息并注册,注意不要勾选接收广告邮件(否则邮箱炸了别怪我)

注册成功后返回登录页面填写账号信息并登录(新账号可能在登录成功后还要再验证一次,按照要求操作即可)

1.2 创建Pages项目并首次部署文件
登录成功后,在左侧找到并进入“计算”栏下的“Workers&Pages”

点击右上角的“创建应用程序”

不要使用上方的面板,那是创建Workers用的,需要点击下方的
想要部署Pages?开始使用
选择下方的拖入文件

给自己的项目取一个名字,这个名字也是域名(若已被占用会生成一个唯一名),并点击“创建项目”

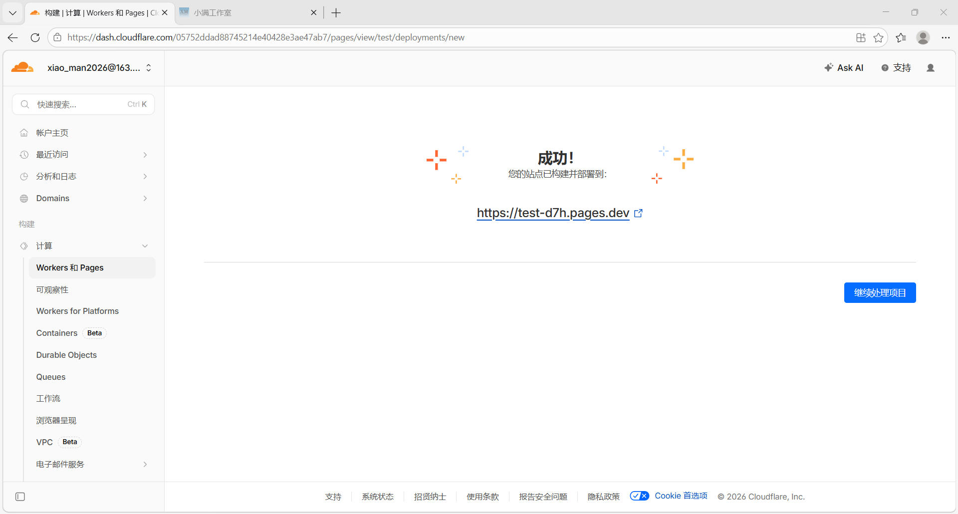
上传你的项目文件(确保项目文件夹中存在一个index(如index.html、index.php等)文件),并点击“部署站点”

出现这个页面说明项目已经部署完成,可以正常访问了(示例的文件中没东西,但能访问通)


1.3 更新与回滚部署
1.3.1 更新部署
在项目页,点击右上角的“创建部署”

在生产环境中上传项目新文件夹并点击“保存并部署”

出现这个页面即说明部署成功(CDN覆盖大概需要3-5分钟)

1.3.2 回滚部署
在项目页,点击非最新部署右侧的三个点中的“回滚到此部署”

二次确认弹窗选择“回滚”

出现这个提示即说明回滚成功(同样的,CDN覆盖大概需要3-5分钟)

1.4 删除项目
在项目页,点击上方的“设置”标签页

划到最底下,点击删除项中的“删除”

二次确认键入项目名并点击“删除”

- 返回到总项目页即说明删除成功,删除后域名将被释放,可重新被他人注册
以上就是一个简单的教程,更多复杂功能如自定义域不做演示,希望能对你有所帮助,希望你能早日创建出第一个属于自己的网站!
© 2026 小满工作室. All rights reserved.



















暂无评论内容